This website requires JavaScript.
Explore
Help
Sign In
core
/
oc-lib
Watch
6
Star
0
Fork
0
You've already forked oc-lib
Code
Issues
7
Pull Requests
Packages
Projects
Releases
Wiki
Activity
Files
eae7418fbc5fd589b3bd2798b02f82f590e4b743
oc-lib
/
doc
/
oclib.png
ycc
ace8a7bf45
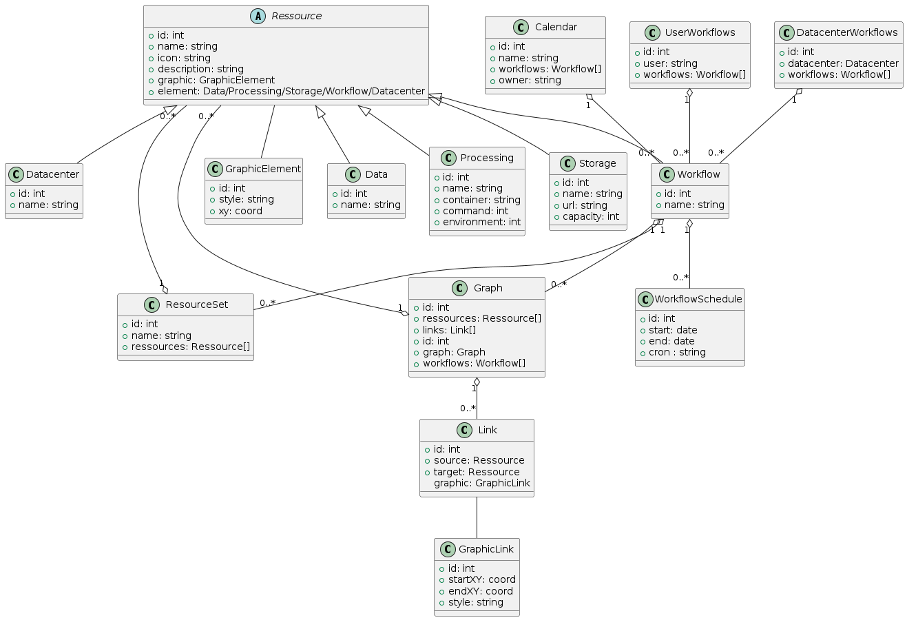
resource preliminary def
2024-07-11 16:00:51 +02:00
89 KiB
1317x900px
Raw
History